Get a personalized assessment of your operational efficiency and accelerate growth for your business.
Legacy systems are both your competitive moat and your anchor. They are critical to the business, but difficult to change. So in most cases, integrating AI into them is not straightforward.
You cannot simply plug in AI and expect it to work inside your legacy systems. There are several constraints you need to consider.
At the same time, rebuilding everything from scratch is not an option. So how do you integrate AI in a way that is safe, practical, and sustainable for your organization?
This article focuses on the integration approaches that work in legacy environments, the trade-offs behind them, and how to choose the right one for your context.
Why Adding AI Directly Into Legacy Systems Is Risky?
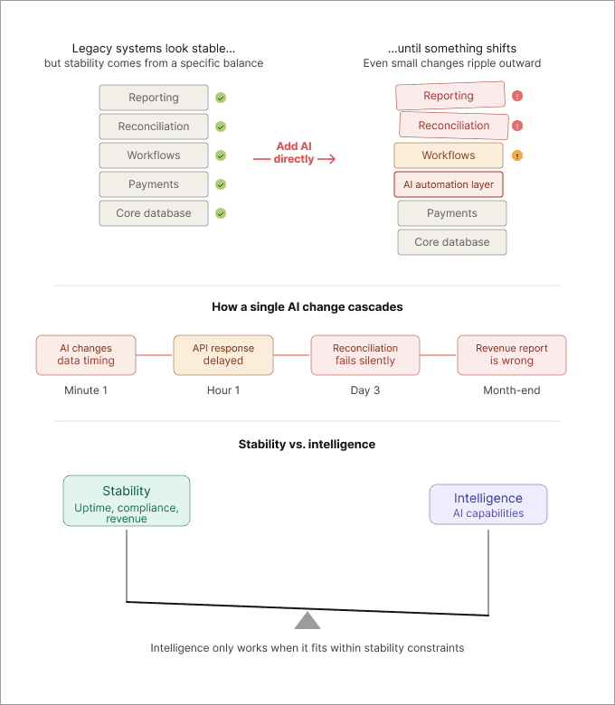
Legacy systems are often more fragile than they look. They’ve been stable for years, but that stability comes from a very specific balance.
When you introduce AI into that environment, you are changing how data moves, how decisions are made, and how systems interact. Even small changes can have unintended effects.
Where the fragility comes from
In most organizations, these systems sit at the center of daily operations:
- They handle payments, accounting, and reporting
- They depend on workflows refined over the years
- They run on code that is not fully understood anymore
- They rely on specific patterns of data flow and timing
What actually breaks
Because of this, changes do not stay contained.
You might add an AI layer to automate a workflow, expecting a localized impact. Instead, it shifts the timing of data or alters how inputs are structured. That alone can break downstream processes like reconciliation or reporting.
Some failures are immediate. Others take time to show up. By the time they do, it is not always obvious what caused them.
- A small delay in one API disrupts a dependent workflow
- New data flows expose dependencies no one accounted for
- AI outputs conflict with existing validation rules
- Issues remain unnoticed until they affect critical processes
Why stability matters more than intelligence
A system that works consistently is more valuable than one that is more advanced but unpredictable.
Most businesses optimize for uptime, compliance, and stable revenue. Any integration approach that puts those at risk is not worth it.
This is why AI integration in legacy environments has to be handled carefully. Stability comes first. Intelligence has to fit within those constraints.
Where AI Can Fit Without Breaking Legacy Systems
AI works best in legacy environments when it is layered around existing systems rather than embedded directly into them.
Instead of modifying core systems, AI supports decision-making, coordinates workflows, or handles specific edge cases.
This allows you to add capability without introducing unnecessary risk.
1. Using AI to Help People Make Better Decisions (AI Copilots)
AI copilots use read-only APIs to analyze existing data and present suggestions for human evaluation.
Tools like Microsoft Copilot follow this approach, connecting to systems like ERP platforms and surfacing insights inside tools people already use.
For example, a financial team might use AI to flag potentially risky accounts based on ERP data, while leaving final decisions to analysts.
A practical example is Canadian Tire’s internal assistant ChatCTC, which is used by thousands of employees and saves around 30–60 minutes per day on routine tasks, with reported 20–30% faster decision-making in operations, all without modifying underlying systems.
2. Using AI Outside the System to Manage Workflows
AI agents can coordinate between systems without modifying them.
Instead of embedding logic inside ERP or CRM platforms, AI operates through APIs to manage approvals, trigger actions, and move information across systems.
This is similar to how platforms like UiPath are combining AI with automation, or how Zapier enables cross-system workflows without changing underlying systems.
For example, in supply chain operations, AI can coordinate inventory checks, vendor communication, and shipping updates across separate systems.
The gain comes from reducing manual coordination, not from changing the systems themselves.
3. Using AI Only When Things Go Wrong (Exception Handling)
Rather than embedding AI into day-to-day operations, it can be used when something fails or slows down.
AI can monitor systems, detect anomalies, and surface issues for human review without interfering with normal workflows.
This is how AI is commonly used in fraud detection, where systems monitor transactions and flag unusual activity. IBM outlines this approach in its fraud detection systems.
Day-to-day operations continue as usual, and AI only steps in when needed.
4. Using AI to Improve Data Without Changing Systems
AI can preprocess legacy data in separate pipelines without writing back to core systems.
This includes cleaning duplicates, categorizing records, and generating summaries. The processed data is then used in analytics tools or dashboards, while the original systems remain unchanged.
Platforms like Databricks support this through modern data pipelines, allowing teams to extract value from legacy data without modifying source systems.
For example, a retailer with years of historical data can generate trend insights for forecasting without altering the original ERP system.
What AI Integration Approaches Should Enterprises Watch Out For?
Enterprises should watch out for removing human oversight from sensitive workflows, while giving AI write access to core systems.
Yet another facet to watch out for is replacing rule-based processes before AI is validated.
Each approach risks data corruption, unpredictable failures, and compliance exposure, outcomes that are difficult to reverse and costly to remediate at enterprise scale.
1. Letting AI Directly Write to Core Systems
Giving AI write access to production databases or ERP systems is one of the highest-risk integration decisions an enterprise can make.
Key dangers include:
- Error propagation at scale: A misclassified entry or an incorrectly automated update can spread bad data through interconnected systems before the problem is even detected
- Compliance risk: In heavily regulated domains, data integrity is a matter of audit requirement, not preference
- Limited rollback: Changes to core data sets are often very hard to roll back cleanly, especially if the changed data has already been consumed by subsequent processes
AI should earn write access gradually, starting in isolated, low-stakes environments with full logging and mandatory human sign-off on every action.
2. Replacing Rule-Based Processes Too Early
Deterministic, rule-based systems are predictable by design, they fail in known ways and are straightforward to audit.
Replacing them prematurely with AI introduces:
- Probabilistic failures: Errors that are harder to reproduce, trace, and explain to regulators or boards
- Governance gaps: AI models require validation infrastructure that most enterprises have not yet built
- Edge case blindness: AI performance on outliers is often untested until something goes wrong in production
The right sequence is augmentation first, running AI in parallel with existing rules to validate performance before any replacement decision is made.
3. Removing Human Checks in Sensitive Workflows
Automation bias is a well-documented risk: when humans are taken out of a workflow, the tendency to defer to AI outputs increases, even when those outputs are wrong.
In sensitive workflows, this creates:
- Elevated error risk: Particularly in credit decisions, fraud escalation, triage, or employee actions
- Accountability: Removing human checkpoints can create new liabilities that can put an enterprise at risk legally and reputationally
- Regulatory risk: Many frameworks require human oversight in high-stakes automated decisions
Human oversight is not inefficient. In sensitive processes, it is the control mechanism. AI should inform and accelerate human judgment in these workflows, not replace it.
How to Choose the Right AI Integration Approach for Your Setup
Selecting the proper AI integration model must never be a generic fit or selecting what is most trendy and most advanced. It’s more about understanding and aligning it with what your systems and your teams can support.
What to Consider Before Picking an AI Integration Model
Before committing to an approach, assess your environment across four dimensions:
- System age and flexibility: When it comes to your core systems, do they allow read-only APIs? Are they rigid and not easily connected without middleware solutions?
- Data quality: Is the quality of your existing data good enough for AI systems to make decisions based on it, or does it require enrichment first?
- Regulatory exposure: Do your processes fall under regulatory umbrellas that demand some level of auditability and/or human involvement requirements?
- Organizational readiness: Do your organizations have the change management capabilities required for the adoption of AI outputs?
The answers determine your viable starting points, not your ambitions.
System Limitation → Safest AI Approach
Use this table as a quick reference to match your current system constraints to the lowest-risk AI approach available to you.
| System Limitation | Safest AI Approach |
|---|---|
| No API access / fully closed systems | Data enrichment in isolated pipelines |
| Read-only API available | AI copilot for decision support |
| Multi-system workflows with manual handoffs | Workflow orchestration via external AI agents |
| Frequent failures or exception-heavy processes | Exception handling and anomaly detection |
| Clean data, validated AI model, low regulatory risk | Selective write access with full audit logging |
How to Start Small and Expand Later
The most reliable expansion path follows a crawl-walk-run sequence:
- Start with observation: Deploy AI in read-only or monitoring mode; no actions, no writes, no workflow changes
- Introduce recommendations: Surface AI suggestions to human decision-makers; measure acceptance rates and error rates
- Automate low-stakes actions: Allow AI to act autonomously only in well-defined, low-risk, easily reversible scenarios
- Expand scope incrementally: Use performance data from each stage to justify and de-risk the next
- Formalize governance before scaling: Audit trails, rollback mechanisms, and oversight mechanisms must be in place before expanding the scope of the AI
Each of the above stages should result in concrete evidence before the next phase is initiated. Skipping any of these stages is where the most costly mistakes in an enterprise-level AI project occur.
What “Good” AI Integration Looks Like in Real Enterprises
Good integration with AI is achieved if the AI works with and around existing systems, without replacing them. The AI works within rules about what it can and cannot interact with, and people remain in the loop for scenarios that need intervention. Moreover, the process gets cleaned up first, and then the AI makes it faster, which is the secondary effect.
The three pillars reinforce each other, and the order matters.
- Systems first.
Good AI integration treats existing infrastructure as immovable. The ERP, the CRM, the legacy data warehouse, none of that changes.
The AI layer reads from them, interprets, and routes. No re-platforming required, which is why the most successful enterprise deployments happen in months, not years.
- Rules second.
Before deploying anything, someone has to write down exactly what AI is allowed to do, not as a convention or cultural norm, but as written policy.
"Can summarise" and "cannot approve" are different risk categories and need to be treated that way in governance documents, audit logs, and vendor contracts.
- Human loops third.
The goal isn't a human approving everything because that defeats the point. The goal is that anything consequential leads to a person.
Low-confidence outputs, large transactions, sensitive communications: these escalate automatically. Everything else the AI handles with a full audit trail.
The failure mode worth watching for: enterprises that bolt AI onto broken processes. A poorly designed approval workflow doesn't get fixed by AI; it gets faster and more wrong. The discipline is to clean up the process, then layer AI on top.
What is the safest way to add AI to legacy enterprise systems?
Wrap AI around existing systems instead of considering rewriting them, and support human decisions and avoid automating them away.
Plus, always ensure that your team gets the opportunity to notice if the AI failed silently.
Fix visibility gaps before deploying. The process stays intact; AI adds speed without removing accountability.
Why wrapping workflows works better than rewriting systems
Your ERP or CRM took years to build and holds decades of business logic. Rewriting it to "make room for AI" is a multi-million dollar bet with a high failure rate.
Wrapping means the existing system stays exactly as it is while AI sits on top, reads its outputs, and adds intelligence around it.
Think of how banks added mobile apps without replacing their core banking systems. Same principle. Low risk, fast deployment.
Why supporting decisions is safer than automating everything
AI makes confident-sounding mistakes. And when a human is involved, these mistakes are caught before they cause damage.
But when the AI is working alone, a bad output can lead to a chain of consequences: the wrong credit decision, the wrong filing of the contract, and the wrong payment to the supplier.
The right model: AI drafts, flags, or summarizes. A human reviews and approves. The procurement team, aided by AI, shortlists the vendors. They still pick the vendor. Speed increases, accountability does not.
One simple rule directors should follow
Before signing off on any AI deployment, ask one question: if this AI failed silently for a week, would anyone on my team notice?
If yes, proceed. If not, you have a visibility problem, and you need to build in a human review step before the AI goes live. That single question catches most of the integration decisions that go wrong.
Conclusion
If you’re working through this in your own environment, getting the starting point right makes a big difference.
Most of the risk comes from choosing the wrong approach too early.
Need help figuring out the right AI integration approach for your legacy systems?
The team at Imaginovation can help you evaluate your setup and map a low-risk path forward without disrupting what already works.




